Facebook и Yandex использовали свои Android-приложения для деанонимизации сеансов в браузерах
Компании Meta (признана экстремистской на территории РФ) и Yandex уличили в скрытом отслеживании пользователей и манипуляциях для обхода предоставляемых браузерами средств обеспечения конфиденциальности, таких как режим инкогнито и возможность очистки Cookie. Активность по деанонимизации сеансов применялась на платформе Android при открытии сайтов, использующих системы web-аналитики Яндекс Метрика или Facebook Pixel.
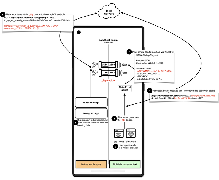
Суть использованного метода идентификации сводится к тому, что распространяемые Meta и Yandex мобильные приложения для Android, такие как Facebook, Instagram, Yandex Maps, Yandex Navigator, Yandex Search, Yandex Go: Taxi Food и Yandex Browser, создавали дополнительный канал связи с выполняемым в браузере JavaScript-кодом. Мобильные приложения запускали отдельные обработчики соединений на локальном сетевом интерфейсе (127.0.0.1), принимающие запросы по протоколам HTTP, HTTPS, WebSocket и WebRTC.
При открытии в браузере сайтов, использующие системы web-аналитики Yandex Metric или Facebook Pixel, связанный с данными системами JavaScript-код отправлял запросы на открытые мобильными приложениями сетевые порты. В запросах передавались метаданные, Cookie и управляющие команды. В мобильных приложениях браузерные сеансы связывались с реальными идентификаторами пользователя и устройства, к которым имели доступ приложения. Например, сеансы могли связываться с учётными записями в Facebook и Yandex или с идентификаторами AAID (Android Advertising ID). Таким образом, даже при открытии сайта в режиме инкогнито или после удаления Cookie, сервисы Meta и Yandex могли точно идентифицировать пользователя, открывшего сайт, привязываясь к идентификаторам из мобильных приложений, запущенных на том же устройстве.
Реализованная техника представляла опасность не только из-за утечки информации в Facebook и Yandex, но и из-за возможности использования вредоносными приложениями. Сетевые порты, на которые отправлялись сведения об активности в браузере, могли использовать любые приложения для отслеживания активности пользователя и построения истории посещений, а не только приложения Facebook и Yandex.
Компании Facebook и Yandex воспользовались тем, что платформа Android не ограничивает создание слушающих сокетов в привязке к интерфейсу loopback (127.0.0.1), если приложение имеет полномочия INTERNET. В случае Facebook локальному приложению передавалось содержимое Cookie "_fbp" (уникальный идентификатор пользователя в Facebook Pixel). Через манипуляции с WebRTC содержимое подставлялось в поле "ice-ufrag" пакетов SDP, отправляемых в STUN-запросах на локальный хост. 17 мая в Chrome была заблокирована подобная возможность и скрипты Facebook Pixel перевели на использование WebRTC TURN. После раскрытия результатов исследования компания Meta удалила из скриптов Facebook Pixel отправку запросов на localhost.
В Яндекс метод отправки данных из браузера в мобильные приложения применялся с 2017 года. JavaScript-код сервиса Yandex Metrica устанавливал HTTP- или HTTPS-соединение с localhost по сетевым портам 29009, 29010, 30102 и 30103. Обращения отправлялись на сайт yandexmetrica.com, доменное имя которого резолвилось в IP-адрес 127.0.0.1. Информация о сетевых портах, на которых мобильные приложения Yandex должны были открыть слушающие сокеты, подгружалась динамически через запрос к хосту startup.mobile.yandex.net.
Сервер также передавал параметр first_delay_seconds, содержащий задержку перед запуском сетевых сервисов (приложения начинали принимать соединения не сразу после установки, а примерно через три дня). В ответ на HTTP-запрос мобильное приложение возвращало набор данных, включающий идентификаторы в сервисах Yandex, системные UUID и AAID (Android Advertising ID). JavaScript код Yandex Metric переправлял полученные идентификаторы на сервер mc.yango.com.
Упомянутые методы передачи данных работали в версиях Chrome и Edge для Android. В Firefox работал только метод Yandex. В DuckDuckGo и Brave отправка запросов к localhost блокировалась или требовала ручного подтверждения операции. В представленном в конце мая выпуске Chrome 137 была добавлена защита от подстановки данных в SDP.
Для защиты от рассмотренных злоупотреблений развивается спецификация PNA (Private Network Access), дающая возможность ограничить обращение к хостам во внутренней сети (127.0.0.0/8, 192.168.0.0/16, 10.0.0.0/8 и т.п.). Пробное внедрение данной спецификации в Chrome оказалось неудачным из-за возникновения проблем с совместимостью с некоторыми устройствами. В настоящее время развивается второй вариант спецификации - LNA (Local Network Access), для поддержки которой не требуется изменение на стороне устройств и достаточно изменений на стороне сайтов, которым нужен доступ к интранет-ресурсам.










