
Искусственный интеллект
Умный вайб-кодинг в Cursor AI: семь раз отмерь, один сгенерь
Помните старую поговорку «семь раз отмерь – один раз отрежь»? В мире AI‑разработки она обрела новый смысл. Идея проста: большие языковые модели (LLM) – отличный инструмент для генерации кода, но чтобы они работали в нашу пользу, им нужен правильный контекст и ясные правила. AI – это усилитель, а не замена инженера
Три кита AI‑driven разработки
Наш подход держится на трёх опорах:
LLM. Мы используем языковую модель (например, Claude Sonnet) для генерации решений.
Контекст. Это структура знаний о проекте, которая превращает идеи в понятные инструкции. AI должен «понимать», о чём речь, иначе будет гадать на кофейной гуще.
Соглашения. Чёткие правила взаимодействия с моделью и средой разработки. Наши документы – это «договорённости» о том, как вести проект, какие инструменты использовать, чего избегать и что делать в первую очередь
Шаг 1. Фиксация идеи
Любой проект начинается с идеи: «хочу умного ассистента на базе LLM, оформленного как Telegram‑бот». Вместо того чтобы хранить это в голове, пишем в файл idea.md и просим AI структурировать мысль. Модель превращает хаотичное желание в чёткую формулировку: цель, функции, взаимодействие с пользователем
Промпт 1. Фиксация идеи - idea.md
Зафиксируй мою идею по разработке LLM-ассистента в файле.
LLM-ассистент должен быть выполнен в виде Telegram-бота.
Основной задачей бота является вести диалог с пользователем и отвечать на его вопросы.
Фиксация идеи в idea.md
Шаг 2. Проектирование: vision.md
Следующий шаг – документ vision.md, где мы вместе с AI разрабатываем техническое видение проекта: определяем стек (Python, Telegram SDK, API для LLM), принципы разработки (KISS, MVP, YAGNI), структуру кода, архитектуру, модель данных, способы интеграции и мониторинга LLM, сценарии работы, подход к деплою и конфигурации. Главное – избегать оверинжиниринга: минимальный набор компонентов для проверки гипотезы, всё лишнее – потом.
# Промпт 2. Генерация видения - vision.md
Давай создадим файл vision.md
В нем мы отразим техническое видение проекта @idea.md:
- технологии
- принцип разработки
- структуру проекта
- архитектуру проекта
- модель данных
- работа с LLM
- мониторинг LLM
- сценарии работы
- деплой
- подход к конфигурированию
- подход к логгированию
Данный документ будет служить нашей отправной точкой и техническим проектом для последующей разработки.
Давай создавать последовательно.
Проанализируй состав документа.
Иди последовательно по разделам.
Задавай мне вопросы, предлагай итоговое видение, после согласования со мной фиксируй в документе.
После переходи к следующему разделу.
Самое главное:
Нам нужно создать максимально простое решение для проверки своей идеи, по принципам KISS.
Никакого оверинжиниринга.
Только самое необходимое и простое во всех разделах!
Шаг 3. Соглашения и запреты
Мы заключаем с AI «контракт» в файле conventions.md. Тут описываем, как писать код (простые функции, одна ответственность на файл), как структурировать проект, и – что особенно важно – что не делать. Эти правила отражают наши ценности: KISS, YAGNI, модульность. Они помогают модели понимать, чего мы от неё ждём.
ПРОМПТ 3. Генерация соглашения по разработке - conventions.md
Создай файл conventions.md c правилами для разработки кода для передачи их code ассистенту, который будет генерировать код
Правила должны отражать все главные наши принципы разработки из документа vision.md и ссылаться на сам документ vision.md, не дублируя информацию из него.
Правила должны быть лаконичными, по принципу KISS, не содержать лишнего, только главное влияющее на качество
Шаг 4. План работы: tasklist.md
Разбиваем проект на небольшие итерации и фиксируем в tasklist.md. Каждая задача снабжена чек‑боксом, датой начала и завершения, есть поле для отчёта о прогрессе. Такой формат помогает модели работать по шагам: сначала сделать echo‑бот, затем подключить LLM, потом добавить память и обработку ошибок, далее – логирование, контейнеризацию и т.д. Чем меньше задач в одном запросе, тем легче модели удержать контекст и тем точнее она работает.
ПРОМПТ 4. План работы - tasklist.md
Создай пошаговый итерационный план разработки: doc/tasklist.md
Каждый шаг должен позволять протестировать работу бота.
Каждая итерация добавляет новый функционал.
Сверху отведи место для отчета по прогрессу, который будет обновляться после каждой итерации.
Отчет красивый в таблице, со статусами, иконками.
Каждая задача должна быть отмечена чекбоксом для наглядного отслеживания прогресса
План тоже должен быть лаконичным, содержать только главное и следовать принципу KISS
Шаг 5. Workflow.md: правила игры
Теперь нужно установить, как именно мы работаем вместе. В workflow.md описываем процесс: планируем итерацию, согласовываем с AI предложенный код, тестируем, вносим правки, отмечаем прогресс, делаем коммит, только потом переходим к следующей итерации. Модель учится «есть слона по кусочкам»: сначала думать, потом обсуждать, потом кодировать, и всегда ждать подтверждения перед следующими шагами.
ПРОМПТ 5. Соглашение по процессу работы - workflow.md
Создай файл doc/workflow.md с правилами выполнения работ по тасклисту tasklist.md,
чтобы проинструктировать кодового ассистента о разработке нашего бота по vision.md
Важно:
- выполнять работу строго по плану
- перед каждой итерацией вначале согласовывать предполагаемое решение с отрезками кода
- после согласования реализовывать
- после чего ожидать подтверждения
- обновлять прогресс в тасклисте
- отмечать выполненные задачи
- согласовывать переход к следующей итерации
- делать коммит в репозиторий
Workflow должен быть лаконичным, содержать только главное и следовать принципу KISS
Шаг 6. Cursor Rules: настройка IDE
В редакторе Cursor есть механизм «правил» (.mdc), который позволяет автоматически подмешивать нужные документы в контекст модели. Мы копируем conventions.md и workflow.md в каталог .cursor/rules и отмечаем режим Always – AI всегда будет помнить наши договорённости.


Оформление правил Cursor rules .mdc
Шаг 7. Генерация кода и эволюция проекта
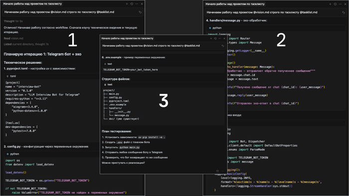
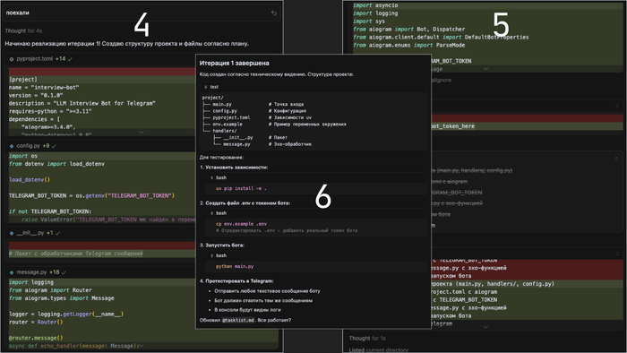
Теперь всё готово для практики. Мы начинаем с простого: структура репозитория, echo‑бот, конфигурация. AI анализирует план, предлагает код, мы согласовываем и получаем первый рабочий бот. Далее итерации добавляют интеллект (интеграция LLM), память (хранение контекста), обработку ошибок, мониторинг и логирование, контейнеризацию через Docker и автоматизацию Makefile. После каждой итерации у нас на руках минимально работоспособный продукт (MVP), который можно протестировать.
ПРОМПТ 6. Начинаем разработку по плану
Начинаем работу над проектом vision.md строго по тасклисту tasklist.md





AI-coding в действии
Шаг 8. Onboarding‑документация
В финале мы просим AI написать документацию для новых разработчиков: как развернуть проект, как получить ключи API, какие есть сценарии и где что находится. Так мы получаем не только рабочий код, но и понятный для человека пакет: doc/intro.md, диаграммы, инструкции.
ПРОМПТ 7. Создание технической документации
Создай техническое описание разработанного проекта для быстрого ознакомления с проектом новому разработчику
Используй не только текст, но и примеры кода, ссылки на файлы, диаграммы и другую визуализацию
Сохрани описание в файл doc/intro.md


Документирование проекта
Выводы
Всё, что мы делаем, – это применяем хорошие старые практики Software Engineering в новой реальности AI‑кодинга. Структура, документация, итеративная разработка – никаких чудес, просто системный подход. AI‑driven подход превращает разработчика в архитектора, который управляет процессом на высоком уровне и делегирует рутинные операции ИИ.
Почему это работает?
Потому что контекст – основа качества генерации: чем лучше мы сформулируем задачу, тем меньше сюрпризов получим на выходе. Соглашения и правила – наш щит от «вайб‑кодинга», когда модель творит произвольные штуки. А поэтапный план помогает не потеряться и не перегружать LLM.
Пусть ИИ остаётся вашим ассистентом, а не конкурентом. Семь раз отмерьте: подумайте об архитектуре, подготовьте контекст, договоритесь с моделью. И только потом один раз сгенерируйте – результат вас приятно удивит.
Больше полезной, ценной и практической информации об ИИ мы публикуем в нашем Telegram-канале AI.Dialogs. Там же мы рассказываем о наших обучающих программах AI-кодингу ИИ-агентов, кейсах и опыте в консалтинге и разработке ИИ-решений! Присоединяйтесь. По любым вопросам и предложениям пишите мне в Telegram smirnoff_ai.
Сервис для переводов DeepL запустил своего ИИ-агента и бросил вызов OpenAI и Anthropic
DeepL неожиданно атакует империю Microsoft и OpenAI
--
Мой тг-канал: ИИ by AIvengo, пишу ежедневно про искусственный интеллект
Будущее. "Демон" внутри. Что будет со "свободой выбора" к 2050
(продолжение)
Ранее:
Будущее. Смерть SEO. И вот тут начинается самое весёлое...
Будущее. SEO и не только...
Какую именно работу у тебя отнял ИИ? Про новую элиту...
У ИИ тоже есть акцент? Артефакты генерации LLM простыми словами
В 2050-м (а если повезет - и гораздо раньше) у тебя в голове сидит "демон", который знает твой кишечник лучше тебя самого. Ты идёшь по улице, думаешь "сейчас я выберу шаверму", а твой ИИ уже неделю как проплатили ребята из бургерной — и ты берёшь бургер. И самое смешное, что он действительно окажется вкуснее. Ты будешь абсолютно уверен, что решение было твоим. Свобода выбора превращается в музейный экспонат, как старые кнопочные телефоны.
Но давай не будем уходить так далеко. Первые звоночки мы слышим уже сегодня. Твои рекомендации в "Яндекс.Музыке", ВК или Spotify — это не просто "твои вкусы". Это результат тысячи микро-выборов, которые закрепил алгоритм. Ты сам замечал, что начинаешь слушать новый жанр только потому, что тебе его подсовывают в подборках? TikTok ещё честнее — он учит тебя любить то, на что ты задержал взгляд лишние три секунды. А дальше цепочка: ты "хочешь" — но это желание уже создано для тебя.
Технически всё просто. Алгоритмы знают, что ты смотришь, лайкаешь, покупаешь. Сколько раз задержался на фото с едой. Сколько времени читаешь комментарии под скандальным постом. Они видят не только твои действия, но и паттерны поведения: когда ты чаще голоден, когда у тебя упадок настроения, когда ты импульсивно тратишь деньги. Это уже сейчас работает у рекламных систем Google, Facebook, TikTok. И это ещё "детский сад" по сравнению с тем, что нас ждёт.
Возьмём реальный кейс. Amazon лет пять назад запатентовал систему "предиктивной доставки": товар выезжает со склада до того, как ты его купил. Потому что модель уверена — ты купишь. Не "может быть", а с вероятностью выше 90%. Пока это только тесты, но сам факт говорит: твои желания становятся настолько предсказуемыми, что бизнесу можно рисковать миллионами долларов.
Теперь умножь это на будущее. В 2050 у тебя будет личный ИИ-демон, подключённый напрямую к твоим биометрическим данным. Он знает твой пульс, уровень сахара в крови, гормональный фон. Он считывает микро-выражения лица и понимает, что ты нервничаешь, ещё до того, как ты сам это осознаешь. И если в этот момент на твоём пути окажется кофейня, которая "слегка подмазала" твоего демона, твоя рука автоматически потянется за латте. Ты даже не заметишь момента выбора.
Есть ли выход? Формально — да. Можно отключить всё к чертям, выбросить очки, жить как амиши. Садить картошку, читать бумажные книги, самому искать информацию в архивах. Но это будет как ходить по Москве в 2050-м в лаптях и с деревянной лопатой. Никто не запрещает, но выглядишь ты идиотом.
Реальный выход только один — научиться играть в эту игру на шаг впереди. Прокачивать своего демона, чтобы он не только сливал твои данные корпорациям, но и реально защищал тебя. Уже сейчас айтишники тестируют "персональные фильтры": нейросети, которые стоят между тобой и рекламой и блокируют попытки манипуляции. Например, проекты вроде AdGuard, Pi-hole или даже кастомные LLM-фильтры — это первые зачатки будущих "антидемонов".
Людей, кто этим воспользуется будет меньше процента. Остальные будут думать, что сами принимают решения, хотя на самом деле их желания спроектированы вчера в чьём-то дата-центре.
И вот тут главный вопрос — у тебя хватит мозгов и воли приручить своего демона? Или ты просто улыбнёшься, примешь таблетку счастья, посмотришь персональный сериал и ляжешь спать с ощущением, что всё под контролем. Хотя давно уже нет.
Да ладно, расслабься!
Это я пошутил!
Всё случится гораздо раньше...
Телеграм: @seosmmaiui
На фоне спада продаж Tesla Илон Маск делает ставку на гуманоидов Optimus
В попытке переключить внимание инвесторов с проблем в основном бизнесе, гендиректор Tesla Илон Маск заявил, что около 80% будущей стоимости компании будет формироваться за счет гуманоидных роботов Optimus.
Увы, но это смелое заявление прозвучало на фоне многоквартального спада продаж электромобилей Tesla.
Но, справедливости ради, ещё в середине 2024 года Маск предсказывал, что технология Optimus потенциально может увеличить рыночную капитализацию Tesla до $25 триллионов. Это сумма, превышающая половину стоимости всех компаний из индекса S&P 500.
А в начале этого года он объявил о планах производства примерно 5000 роботов до конца 2025 года.
Стратегическое переключение акцентов происходит в непростой для компании период.
Продажи Tesla снижаются из-за усиления конкуренции со стороны более доступных китайских электромобилей, устаревающего модельного ряда и противоречивой политической активности самого Маска, включая его связи с администрацией Трампа.
Но Илон Маск не унывает:
Tesla, безусловно, лучшая в мире компания в области искусственного интеллекта для реального мира.
Даже не удивляет это уже. Маск всё время предсказывает и к чему-то идет. То Tesla впереди планеты всей по "электричкам". То колонизация Марса. Потом Grok как лучший ИИ на Земле. Затем Tesla как массовые робомобили. Теперь очередь Optimus настала. Держись, гуманоид!
DeepSeek теперь скрыто вас маркирует
DeepSeek тайно следит за всеми пользователями через контент
--
Мой тг-канал: ИИ by AIvengo, пишу ежедневно про искусственный интеллект
Ответ на пост «Почему досих пор нет ИИ для озвучивания книг? (И я не про монотонный синтез речи)»1
Простите, @Kreinto, @B0MBAstic, но мне кажется это получилось как минимум забавно ;)
Сервис для озвучки текста: https://aistudio.google.com/generate-speech
Глава Nvidia прогнозирует переход от пятидневки к четырехдневной рабочей неделе из-за ИИ
Гендиректор Nvidia Дженсен Хуанг предсказывает фундаментальные изменения в структуре трудовой недели благодаря широкому внедрению ИИ. В интервью Fox Business он высказал мнение, что развитие ИИ-технологий с высокой вероятностью приведет к установлению четырехдневной рабочей недели в глобальном масштабе.
Вот что он сказал:
Как и в предыдущие индустриальные революции, значительный рост производительности неизбежно трансформирует социальные привычки и организацию труда.
Исторически мы уже наблюдали эволюцию от семидневной к шестидневной, а затем и к пятидневной рабочей неделе.
Автоматизация, ускоренная искусственным интеллектом, продолжит эту тенденцию, способствуя дальнейшему экономическому росту.
Но несмотря на сокращение количества рабочих дней, интенсивность труда в оставшиеся четыре дня может существенно возрасти.
Искусственный интеллект возьмет на себя выполнение рутинных задач, что позволит работникам чаще генерировать новые идеи и быстрее реализовывать инновационные проекты.
По оценке Хуанга, ИИ окажет трансформирующее воздействие практически на все профессиональные сферы.
Неизбежно исчезновение некоторых специальностей, однако глава Nvidia выражает уверенность, что на их место придут новые, более перспективные профессии, а общее качество жизни со временем значительно улучшится.
Верим в светлое будущее с ИИ?
--
Мой тг-канал: ИИ by AIvengo, пишу ежедневно про искусственный интеллект
Nano Banana от Google
Новая модель генерации изображений Nano Banana от Google.
> изображения получаются превосходного качества;
> чёткое следование инструкциям;
> и главное — сохранение лица, стиля или персонажей.
Для индустрии это что-то новое. Не просто ещё один Midjourney, а первый шаг к интерактивному редактору.
Попробовать можно на LMArena совершенно бесплатно в режиме баттл (Меню -> Leaderboard
-> сверху выбираем «Text-to-image» -> жмём синюю кнопку «Start voting» в правом верхнем углу -> пишем запрос)



















