Удары российских ВКС по террористам (4/4)
Еще через пару часов к выполнению боевой задачи приступила УБС-22.
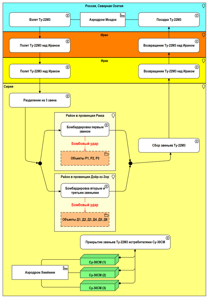
С аэродрома Моздок (Северная Осетия) взлетели шесть Ту-22М3.
Маршрут полёта Ту-22М3 до районов бомбардировки проходил над Ираном и Ираком (Рис. 4.1):
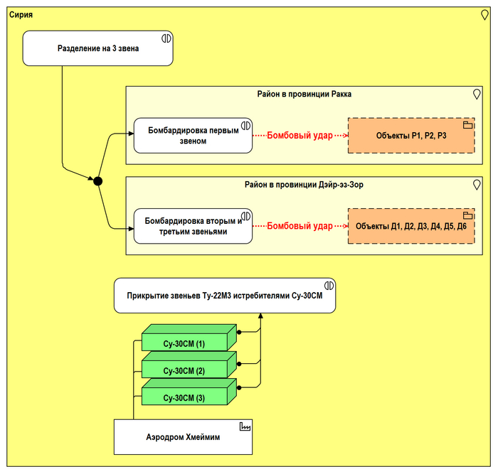
Для выполнения боевой задачи группа Ту-22М3 разделилась на три звена (Рис. 4.2).
Первое звено выполнило бомбардировку объектов в провинции Ракка, второе и третье звенья – в провинции Дэйр-эз-Зор.
Звенья Ту-22М3 прикрывали многоцелевые истребители Су-30СМ с аэродрома Хмеймим.
Выполнив боевую задачу, звенья снова собрались в одну группу.
Через Ирак и Иран Ту-22М3 вернулись на аэродром Моздок (Рис. 4.3):
Общее представление выполнения боевой задачи УБС-22 показано на рисунке 4.4:


























